Modeling Enterprise Capabilities with ArchiMate

⏱ 24 min read

Modeling Enterprise Capabilities with ArchiMate: A Practical EA Guide ArchiMate training

Enterprise Capability Model
Enterprise Capability Model

Learn how to model enterprise capabilities with ArchiMate to improve business-IT alignment, capability mapping, strategic planning, and enterprise architecture decision-making. ArchiMate tutorial for enterprise architects

Modeling Enterprise Capabilities with ArchiMate, ArchiMate capability modeling, enterprise capabilities, enterprise architecture, capability map, business capability modeling, ArchiMate examples, business-IT alignment, strategic planning, EA frameworks ArchiMate layers explained

Introduction

Enterprise capabilities describe what an organization must be able to do to execute its strategy, serve customers, and run the business. Unlike organization charts, process models, or application inventories, capabilities provide a more durable, business-centered view of the enterprise. They express enduring abilities—such as managing customer relationships, fulfilling orders, governing risk, or developing products—regardless of which teams perform the work or which systems happen to support it at a given moment. That durability is precisely why capabilities matter in enterprise architecture, where the challenge is to connect strategic intent to coordinated business and technology change.

ArchiMate is well suited to this task because it allows capabilities to be modeled as part of an integrated architecture rather than as isolated concepts. A capability can be tied to goals, drivers, assessments, business processes, services, actors, applications, data, and technology. In practice, that turns a capability map from a presentation artifact into a working analytical tool. Instead of simply listing what the enterprise does, architects can show how a capability is realized, what enables it, where it is weak, and which strategic outcomes it supports. ArchiMate relationship types

This becomes especially valuable during planning. Capabilities occupy the space between strategy and implementation. Strategic goals are often too broad to guide design decisions directly, while processes and systems are too detailed to support enterprise-level investment choices. Capabilities provide the intermediate layer that strategy execution usually lacks. They help frame practical questions: Which business abilities are most important to strategy? Which are underperforming? Which are fragmented across departments or systems? Which should be standardized, and which should remain deliberately differentiated?

Viewed this way, capabilities become a useful mechanism for structuring transformation. They reveal overlap between initiatives, expose weak maturity, and make technical or organizational constraints visible in business terms. They also create a shared language across business and IT. Executives can discuss priorities in terms of business outcomes, while delivery teams can trace those priorities to processes, applications, and platforms. A funding decision on identity modernization, for example, is easier to justify when it is shown to strengthen customer onboarding, workforce access control, and regulatory compliance at the same time, rather than being framed as a narrow infrastructure upgrade.

This article explains how to model enterprise capabilities with ArchiMate in a way that supports real architectural decisions. It starts with why capabilities matter in enterprise architecture, then examines capability-based planning, the core ArchiMate concepts involved, and practical guidance for designing a capability map. From there, it looks at how to relate capabilities to strategy, processes, applications, and technology, before closing with governance, roadmapping, and best practices. The emphasis throughout is practical: not notation for its own sake, but capability models that improve architectural clarity, planning discipline, and transformation outcomes. ArchiMate modeling best practices

Why Enterprise Capabilities Matter in Enterprise Architecture

Enterprise architecture is fundamentally concerned with change: what should change, why it should change, and how that change should be coordinated across business and technology domains. Capabilities matter because they provide a relatively stable unit of analysis for answering those questions. Processes are redesigned, applications are replaced, and structures are reorganized, but the underlying business abilities the enterprise depends on usually evolve more slowly. That relative stability gives architects something durable to anchor decisions to over time.

Capabilities sit between broad strategic intent and detailed implementation. That position is one of their greatest strengths. Strategy statements such as “improve customer loyalty” or “increase operational resilience” are directionally important, but too abstract to guide architecture directly. At the other end of the spectrum, process flows and application landscapes are too detailed to serve as the primary structure for executive planning. Capabilities provide a more useful level of abstraction. They allow architects to ask questions such as:

  • Which capabilities are most critical to strategic execution?
  • Which are immature, inconsistent, or underperforming?
  • Which depend on fragmented systems or poor-quality data?
  • Which should be standardized across the enterprise?
  • Which should remain differentiated by market, product, or business unit?

These are not merely planning questions. They shape investment priorities, governance intensity, sourcing choices, design principles, and sequencing decisions.

Capabilities also support cross-cutting analysis in a way that organization-centric or application-centric views often cannot. A single capability may be realized by several business processes, supported by multiple applications, and shared across many departments. Looking through a capability lens makes that complexity visible without locking the analysis into the current structure of the enterprise. Consider customer onboarding. When modeled as a capability, it may reveal duplicated workflows, inconsistent policy interpretation, disconnected customer data, and fragmented ownership across channels. Those issues can remain hidden when analysis is confined to one business unit, one process family, or one application portfolio.

This perspective is particularly important in transformation planning. Many initiatives fail to deliver the expected value because they optimize a part of the enterprise without improving the business ability strategy actually depends on. A workflow automation effort may streamline one process step while leaving upstream decisions and downstream data quality untouched. A modernization program may reduce technical debt yet still fail to strengthen the capability customers experience. Framing change around capabilities helps test whether proposed work improves meaningful business ability or simply refines one isolated component.

Capabilities are equally useful in maturity and risk analysis. Not every capability warrants the same level of investment, resilience, or innovation. Some are mission-critical and require strong governance, modern enablement, and high reliability. Others are closer to commodities, where efficiency and standardization matter more than differentiation. That distinction helps architects make more disciplined choices about sourcing, platform strategy, integration patterns, and control design. It also highlights concentration risk. A strategically important capability may appear sound until the model shows that it depends on a single legacy platform or a very small pool of specialist staff.

They also improve communication between architecture and portfolio management. Budget discussions often drift away from enterprise priorities when framed only in terms of projects, products, or departments. Capability-based planning introduces a more durable investment logic. Funding can be discussed in terms of strengthening specific business abilities, closing maturity gaps, or reducing architectural exposure in strategically important areas. That creates a clearer line of sight between assessment and decision-making. An architecture board might, for example, reject a stand-alone channel enhancement and instead approve investment in event-driven order visibility because it improves the fulfillment capability across web, mobile, and partner channels.

For these reasons, capabilities are more than a classification device. They provide an organizing mechanism for aligning strategy, operating model evolution, and technology change. The next section makes that more concrete by looking at capability-based planning in ArchiMate.

Capability Realization Model
Capability Realization Model

Understanding Capability-Based Planning in ArchiMate

Capability-based planning in ArchiMate means using capabilities as the primary structure for analyzing change, defining target states, and coordinating initiatives across the enterprise. The goal is not simply to catalog capabilities. The goal is to use them as a decision framework.

ArchiMate is especially effective here because it allows capability planning to be expressed within a connected architecture model. A capability can be related to drivers, goals, outcomes, and assessments in the motivation domain, then linked to the business processes, actors, application components, and technology services that realize or enable it. That lets architects move from a strategic question—such as which capabilities must improve to support digital channel growth—to a more concrete analysis of what must change in operations, systems, information, and platforms.

One of the main strengths of capability-based planning is that it supports target-state definition without forcing solution choices too early. Architects can define the future condition required for a capability first and decide later how that condition will be realized. For example, the target for an identity and access management capability might include centralized authentication, stronger privileged access controls, and consistent joiner-mover-leaver handling. In ArchiMate, that target can first be expressed in terms of capability outcomes, constraints, and assessments, then connected to potential realizations such as directory consolidation, federation services, policy automation, or role redesign. That sequence helps avoid premature solution bias.

Gap analysis is another major benefit. In practice, the architect is rarely asking whether a capability exists at all. The real question is whether it exists at the level required by strategy. A capability may be present, yet constrained by fragmented processes, poor data quality, manual controls, or aging applications. ArchiMate supports structured comparison between current-state and target-state views, making those deficiencies visible as architectural gaps rather than vague concerns. It also helps distinguish whether weakness is rooted in business design, application support, information quality, or technology constraints.

Capability-based planning also improves portfolio coherence. A single capability often requires coordinated changes across policy, process, data, applications, and infrastructure. When initiatives are grouped only by project or department, that coordination is easy to miss. Group them by capability uplift, and dependencies become easier to see. Architects can identify where several initiatives contribute to the same target, where projects overlap unnecessarily, or where a strategically important capability has no meaningful change initiative attached to it.

Transition architecture becomes easier to manage as well. Enterprises rarely move directly from current state to target state in a single step. Capability improvement usually happens in stages: standardize processes, improve data quality, modernize applications, then introduce more advanced automation or analytics. ArchiMate can represent those increments and the dependencies between them. That makes sequencing more realistic, especially when business-facing improvements depend on shared platforms, enterprise data foundations, or control structures that must be established first.

A common pattern appears in event-driven architecture. Before a firm can offer real-time order visibility to customers, it may first need canonical business events, Kafka-based event streaming, and clearer ownership of event producers and consumers. Without those prerequisites, the customer-facing initiative is likely to overpromise and underdeliver. Capability-based planning brings those dependencies into view early.

Used well, capability-based planning turns the capability model into an active planning instrument. It helps answer practical questions: which capabilities need investment now, what target level of business ability is required, which dependencies are most constraining, and whether the current initiative portfolio is actually strengthening the enterprise where it matters most. To do that well, however, architects need a clear understanding of the ArchiMate concepts involved.

Core ArchiMate Concepts for Modeling Enterprise Capabilities

Effective capability modeling starts with a clear conceptual distinction: a capability is not the same thing as a process, function, service, or organizational unit. In ArchiMate, a Capability represents an ability that an active structure element possesses. That definition matters because it keeps the model focused on what the enterprise can do, not on how work is currently executed or who happens to perform it.

Capability and Its Strategic Context

In ArchiMate, capabilities often sit in the strategy layer alongside Resource and Course of Action. Resources represent the assets a capability depends on: specialist staff, data, intellectual property, supplier networks, platforms, or funding. Courses of action represent the strategic approaches used to strengthen or apply a capability, such as automation, standardization, outsourcing, ecosystem expansion, or channel growth.

These relationships prevent capabilities from becoming abstract labels. A capability is not simply something the enterprise claims to possess; it depends on tangible enablers and deliberate strategic choices. A customer analytics capability, for instance, may depend on trusted data, analytical talent, and a data platform, while a course of action such as personalization at scale expresses how that capability is intended to be applied.

Capabilities also connect naturally to motivation elements such as Driver, Goal, Outcome, and Assessment. Those links are essential if the model is to support decisions rather than sit as a static taxonomy. If a capability is strategically important, the model should show which goals it supports and what assessments say about its current health, risk, or maturity.

Capability Versus Operational Realization

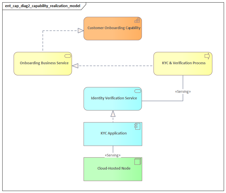
Capabilities are realized operationally through combinations of behavior and structure. In ArchiMate, that usually means links to Business Process, Business Function, and sometimes Business Interaction. This distinction is critical. A capability such as customer onboarding is rarely equivalent to a single process. More often, it depends on several coordinated processes across sales, compliance, operations, and support. Modeling that explicitly helps avoid a common mistake: treating one workflow as if it fully defines the capability.

Capabilities can also be linked to Business Service when the architect wants to show the externally visible or internally consumed outcome enabled by that capability. This is particularly useful when connecting internal business ability to customer-facing or partner-facing value delivery. A claims management capability, for example, may enable a claims handling service delivered to policyholders.

A realistic example is mortgage origination. The capability is broader than the loan application workflow. It includes credit assessment, document verification, underwriting policy interpretation, exception handling, and communication with brokers and applicants. If the model reduces the capability to a single process diagram, major weaknesses remain invisible.

Capability and Technology Enablement

On the technology side, ArchiMate does not require a simplistic one-to-one mapping between capability and application. In most enterprises, that would be misleading. Technology enablement is better traced through the business behavior and services that realize the capability. Application Component, Application Service, and Data Object elements can be linked to the processes and services involved. This layered traceability is more informative than a direct support line because it shows how technology contributes to business ability through operational mechanisms.

This approach also improves impact analysis. Architects can see whether a capability depends on one critical application, fragmented data, duplicated services, or brittle integration patterns. Later, when capability heatmaps or roadmaps are created, these relationships provide the evidence behind the assessment.

Consider order management in a retail enterprise. The capability may appear functionally complete on paper, yet remain weak in practice because event publication is inconsistent across commerce, warehouse, and delivery systems. Downstream inventory updates and customer notifications then become unreliable. The problem is not merely “integration complexity”; it is a capability weakness with visible customer impact.

Aggregation and Decomposition

Capabilities are often modeled hierarchically, from broad enterprise capabilities down to more specific sub-capabilities. ArchiMate supports this through aggregation and composition relationships, but the hierarchy must be designed carefully. If decomposition becomes too fine-grained, the model starts to resemble a process architecture. If it stays too coarse, it loses analytical value.

A practical rule is to decompose only to the level at which different investment choices, ownership concerns, maturity assessments, or change interventions become meaningful. In a healthcare provider, for example, “Care Management” may be too broad for planning, while decomposing it into “Referral Intake,” “Care Plan Coordination,” and “Discharge Follow-up” may reveal materially different risks, systems, and ownership concerns. Below that point, the model may cease to support enterprise decisions and drift into operating detail.

Taken together, these concepts allow capability models to connect strategic intent, operational realization, and technology enablement in a structured way. With that foundation in place, the next step is to design a capability map that is simple enough to communicate and rich enough to support analysis.

Designing a Capability Map with ArchiMate

A capability map is the top-level structure of capability modeling. Its role is to provide a stable, enterprise-wide view of business ability. It should not try to show everything at once. In practice, the most effective approach is to keep the top-level map simple and use additional ArchiMate views to analyze strategy, maturity, applications, or transformation impacts in more detail.

Start with Purpose

The first design question is straightforward: what is the map for? Capability maps are often overloaded with too many objectives at once—strategy communication, portfolio planning, operating model analysis, application rationalization, and governance. That usually weakens all of them. A better approach is to treat the map as a stable reference structure and create focused views for each concern. The base map should answer one question clearly: what are the major business abilities of the enterprise?

Define Business-Oriented Capability Domains

Top-level capability domains should be broad, business-meaningful, and independent of the current organization chart. Examples include customer management, product management, supply chain management, finance management, and risk management. The aim is not to mirror reporting lines, but to create a coherent representation of enterprise ability.

In ArchiMate, these are modeled as Capability elements, often with aggregation to show decomposition into more specific sub-capabilities. As noted earlier, decomposition should stop where further detail no longer changes planning or governance decisions.

Use Durable Naming

Capability names should describe enduring abilities, not temporary programs, departments, or platforms. “Pricing Management” is more durable than “ERP Pricing Configuration.” “Customer Insight Management” is more useful than “CRM Operations.” This discipline matters because capability maps usually outlive the systems and structures later linked to them. If names become too implementation-specific, the map quickly goes stale and loses value as a planning anchor.

Keep the Base Map Clean

A common mistake is to crowd the capability map with too many relationships. The top-level map should remain easy to read. Richer analysis is better handled through overlays and supporting views. One view might show strategic importance, another maturity, another investment concentration, and another application support complexity. Heatmapping is especially useful here. Color-coding can indicate capabilities that are strategically differentiating, operationally weak, high risk, or undergoing major change.

The underlying taxonomy should remain stable even as those overlays change. That separation keeps the map usable over time.

Handle Ownership Carefully

Ownership is often one of the most politically sensitive aspects of capability modeling. A capability map should not imply that every capability belongs exclusively to one department, because many capabilities are inherently cross-functional. It is usually better to distinguish between accountable ownership, contributing stakeholders, and enabling platforms in supporting views rather than on the core map. That avoids reducing cross-enterprise capabilities to a single silo.

Align Without Collapsing Concepts

Capabilities should be relatable to value streams, products, and organizational units, but they should not be defined by them. Separate ArchiMate views can connect these perspectives while preserving conceptual clarity. This allows architects to answer different questions without blurring concepts:

  • Which capabilities enable a value stream?
  • Which products depend on them?
  • Which organizational units contribute to their realization?
  • Which applications and platforms enable them?

A well-designed capability map is more than a diagram of boxes. It is the durable scaffold that supports the richer relationships discussed throughout this article. Once that scaffold is in place, the next step is to connect capabilities across strategic, business, application, and technology layers.

Relating Capabilities to Strategy, Processes, Applications, and Technology

The real analytical value of capability modeling appears when capabilities become the connecting structure across architecture layers. The earlier sections established capabilities as the stable middle layer and the capability map as the enterprise scaffold. This section shows how to use that scaffold to create traceability from strategy to implementation and back again.

Relating Capabilities to Strategy

At the strategic level, capabilities translate ambition into architectural focus. Strategy statements are usually broad: improve customer loyalty, accelerate digital growth, reduce operational risk, or increase resilience. They become actionable when linked to the capabilities that must improve to achieve them.

In ArchiMate, capabilities can be related to Driver, Goal, Outcome, Assessment, and Course of Action. This creates a disciplined basis for prioritization. Not every capability contributes equally to strategic differentiation. Some are foundational and should be efficient and reliable; others are differentiating and deserve more focused investment, innovation, or flexibility.

That distinction matters in practice. It helps architects avoid treating all capabilities as if they require the same modernization approach. Commodity capabilities may justify standardization and cost control. Differentiating capabilities may justify bespoke design, advanced analytics, or faster experimentation.

Relating Capabilities to Processes

Processes show how work is performed; capabilities show the business ability those processes collectively realize. If a capability is weak, the issue may not lie in one process alone. It may stem from inconsistent handoffs, fragmented controls, duplicated decision logic, or poor information quality across multiple processes.

Modeling capability-to-process relationships in ArchiMate helps reveal where process redesign is necessary but not sufficient. Improving a customer onboarding capability, for example, may require changes not only to onboarding workflows, but also to identity verification, policy interpretation, data capture, exception handling, and customer communication. Capability analysis keeps architects from mistaking a local process improvement for genuine enterprise uplift.

Relating Capabilities to Applications

Application analysis becomes much more useful when framed through capabilities. The key question is not simply which systems support a capability, but how coherent that support really is. One capability may be enabled by a well-integrated application landscape; another may depend on many overlapping systems, inconsistent interfaces, and duplicated data.

As described earlier, it is usually better to trace application support through the business processes and services involved rather than forcing a direct one-to-one mapping. That gives a more realistic picture of how business ability is enabled. It also supports application rationalization by showing where architectural complexity is weakening capability performance.

A familiar example is sales operations in a business-to-business firm. If the sales capability depends on five partially overlapping applications with inconsistent customer records, the issue is not just portfolio redundancy. It is a capability weakness with direct business consequences: inaccurate pipeline visibility, poor handoff to fulfillment, and unreliable pricing decisions.

Relating Capabilities to Technology

Technology dependencies matter most when they materially affect business performance, resilience, scale, or security. A capability such as real-time fraud detection, omnichannel fulfillment, or digital service delivery may look sound at the business layer but still be constrained by infrastructure latency, brittle integrations, limited observability, or aging platforms.

Tracing capability dependencies into the technology layer allows architects to explain technical investments in business terms. Infrastructure upgrades, integration modernization, platform resilience work, or security improvements can then be justified not only as technical necessities, but as required enablers of critical capabilities.

For example, a move to Kafka-based event streaming may be justified not as a messaging upgrade, but as an enabler of shipment visibility, fraud detection, and near-real-time customer notifications. Likewise, improving observability in a cloud platform may be funded more easily when linked to the resilience of digital payments or claims processing rather than presented as a generic platform enhancement.

Taken together, these relationships make capabilities the enterprise-wide analytical lens. They connect executive priorities, process design, application portfolio decisions, and technical risk into one coherent picture. That coherence is what makes capability models useful in governance and roadmapping.

Governance, Roadmapping, and Best Practices for Capability Modeling

A capability model becomes valuable only when it is embedded in governance and planning. Many organizations create a capability map during a strategy exercise and then let it drift out of date. The problem is rarely notation. More often, it is the absence of a defined role in decision-making.

Embed Capabilities in Governance

Capabilities should be treated as managed architectural objects. That does not mean every capability needs a single operational owner in a strict organizational sense, but it does mean there should be clarity about who maintains its definition, who assesses its health, and who validates significant changes that affect it.

In practice, this often requires a combination of business ownership, architecture stewardship, and portfolio oversight. Without that structure, capability names proliferate, decomposition becomes inconsistent, and different programs start using the same terms in incompatible ways. The result is predictable: the model stops functioning as a shared planning language.

Define a Small Set of Modeling Rules

Governance also requires a stable metamodel and a small set of explicit rules. Architects should define:

  • How capabilities are named
  • How deeply they may be decomposed
  • Which relationships are expected for critical capabilities
  • How heatmaps, maturity scores, or risk indicators are derived
  • How current-state and target-state changes are reviewed

These rules do not need to be heavy, but they do need to be consistent. If one team assesses capability maturity through process standardization and another through application modernization, enterprise-level comparison becomes unreliable.

Use Capabilities to Structure Roadmaps

Roadmapping is where capability modeling becomes operational. Capabilities provide a better organizing structure than projects alone because they show whether the portfolio is actually improving business ability over time.

A practical approach is to define target conditions for selected capabilities, then map initiatives, dependencies, and transition milestones against them. This helps answer questions such as:

  • Are we investing in the capabilities most important to strategy?
  • Are foundational dependencies being addressed early enough?
  • Are several initiatives converging on the same target?
  • Are there critical capabilities with no meaningful change activity?
  • Are business commitments scheduled before enabling architecture is ready?

This is especially useful when capability improvement depends on shared prerequisites such as identity services, master data, integration platforms, or governance controls. Capability roadmaps make those dependencies visible and support more realistic sequencing. A common lifecycle example illustrates the point: if a critical payments capability still depends on an end-of-support middleware platform, lifecycle governance should trigger remediation before business expansion plans increase operational risk.

Best Practices

Several practices help keep capability modeling useful over time.

1. Avoid excessive precision early.

The model should be specific enough to guide investment, but not so detailed that it becomes fragile and expensive to maintain.

2. Separate stable structure from dynamic assessment.

The capability taxonomy should remain relatively durable, while maturity, pain points, risks, and initiative impacts can change more frequently.

3. Review capabilities regularly.

Capability models should be revisited during portfolio and architecture governance cycles, not only during annual strategy exercises.

4. Use the model to challenge proposals.

The most valuable question is often not where a project fits, but which capability it materially improves and how that improvement will be measured. In architecture board review, this often shifts the discussion from “approve this platform upgrade” to “show how it improves resilience, identity control, or event reliability in a priority capability.”

5. Preserve conceptual clarity.

Capabilities should remain distinct from processes, services, products, and organizational units, even when related views connect them.

When governance and roadmapping are anchored in these practices, capability modeling becomes a mechanism for enterprise focus rather than a classification exercise.

Conclusion

Modeling enterprise capabilities with ArchiMate is most valuable when it changes how architecture is practiced, not just how it is documented. Capabilities provide the stable middle layer between strategy and implementation. ArchiMate provides the language to connect that layer to goals, assessments, processes, services, applications, data, and technology.

When those relationships are modeled clearly, capability maps become more than diagrams. They become planning instruments. They help architects identify where investment is needed, expose fragmentation across business and technology domains, and evaluate whether proposed initiatives are strengthening the business abilities that matter most.

The discipline that makes this work is consistency. Capabilities must be defined clearly, decomposed carefully, related to evidence, and embedded in governance. Views focused on strategy, application support, maturity, or roadmaps should build on that stable foundation rather than redefining it.

Used this way, capability modeling supports better architectural judgment. It shifts attention away from local optimization and toward enterprise effect. A project may deliver a new platform, redesign a workflow, or introduce a new data product, but the more important question is whether the enterprise is measurably better able to perform in a strategically important area.

That is the real value of modeling enterprise capabilities with ArchiMate: it gives architects a durable structure for aligning investment, exposing trade-offs, and governing change around the business abilities the organization actually needs to strengthen.

Frequently Asked Questions

What is enterprise architecture?

Enterprise architecture is a discipline that aligns an organisation's strategy, business operations, information systems, and technology infrastructure. It provides a structured framework for understanding how an enterprise works today, where it needs to go, and how to manage the transition.

How is ArchiMate used in enterprise architecture practice?

ArchiMate is used as the standard modeling language in enterprise architecture practice. It enables architects to create consistent, layered models covering business capabilities, application services, data flows, and technology infrastructure — all traceable from strategic goals to implementation.

What tools are used for enterprise architecture modeling?

Common enterprise architecture modeling tools include Sparx Enterprise Architect (Sparx EA), Archi, BiZZdesign Enterprise Studio, LeanIX, and Orbus iServer. Sparx EA is widely used for its ArchiMate, UML, BPMN and SysML support combined with powerful automation and scripting capabilities.